In this repo, we store all the code, results and analysis from our study on random engines fairness.
Here, we simulated the Buckshot Roulette dynamics in both quantum and classical domains.
Our primary goal was to identify which version could lead to a better player payoff. But at the end, our results raised the fairness discussing, since we found some bias in the classical version.
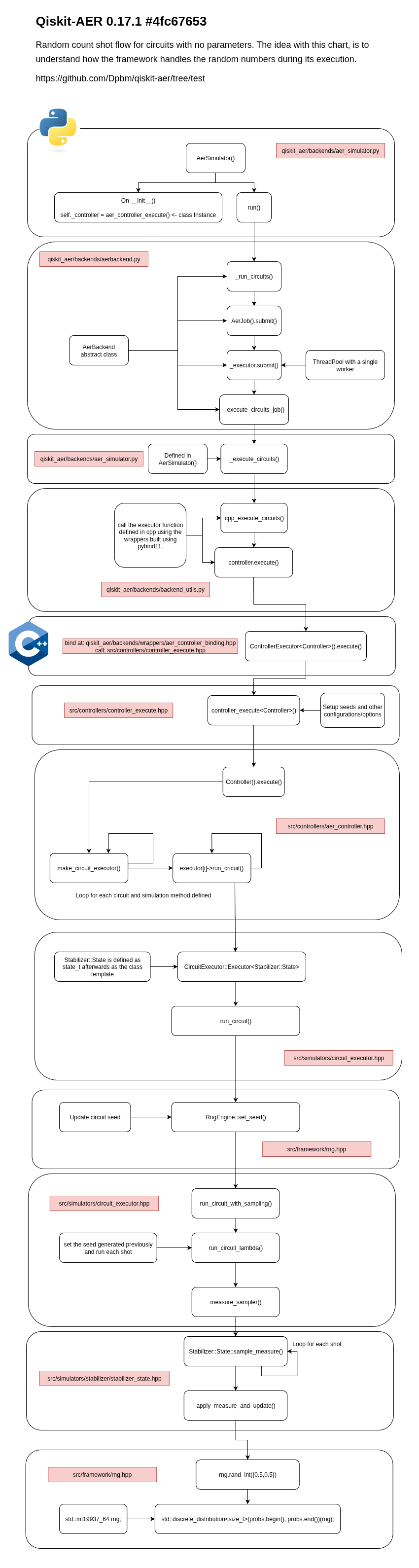
Our classical simulation, was done using python with its built-in random module and a cpp version we built based on the Qiskit-AER flow as shown below:

At first, we found the classical results very different from what quantum had produced, so we studied the internals of Qiskit AER to extract its random engine and employ it on our study.
For quantum, we used the default AER ideal simulator, a modified version of AER that we tailored to rotate seeds in every call and two noise enabled simulations using Fez and Torino locally.
If you want to check our modified version, you can find it here: https://github.com/Dpbm/qiskit-aer/tree/new-version.
The circuit we did, use the Qiskit dynamic circuits capabilities to allow us to orchestrate the quantum plays and rounds as the game goes on.

In total, we ran $8$ experiments being them:
IBM FezIBM TorinoEach of these ran for $4$ different strategies, being them:
And for statistical gathering, we run $1000$ samples for $1000$ shots each, so each version had: $4 * 1000 * 1000 = 4000000$ results resulting in $32000000$ data points.
All the code was done in python with a bit of jupyter, bash and graphviz dot language.
To automate and make it all easier to maintain, we developed an Apache Airflow pipeline.
To run that, we recommend you using uv for managing your python environment and make to allow you build and setup things easily. Then, running:
make # to build our cpp random engine
make airflow-up # to start the airflow setup
you’ll have an Airflow instance at localhost:8080.
